How to: Create a Simple Data Entry Form in Dynamics AX
Views (10)
I hope you had a good understanding of table relations and delete actions in my previous two posts.
Today I will give you an example of creating a simple data entry forms in dynamics ax for the student table.
After you create a table for student, you can use this table a DATASOURCE of Student form as shown bellow.
To have a better understanding I will also recommend you to go through this MSDN post as well. As you can see we have five nodes bellow the forms. Methods, Data Sources, Parts, Designs and Permissions.
We can have many methods to override at form level and data source level and at individual fields level of the datasource. I would not be able to describe about the methods in this post but hopefully I will describe few methods and their sequence in any of my next coming post.
To add the DATASOURCE you can do by dragging the Student table to the “Data sources “node of the form or by right click and add the table.
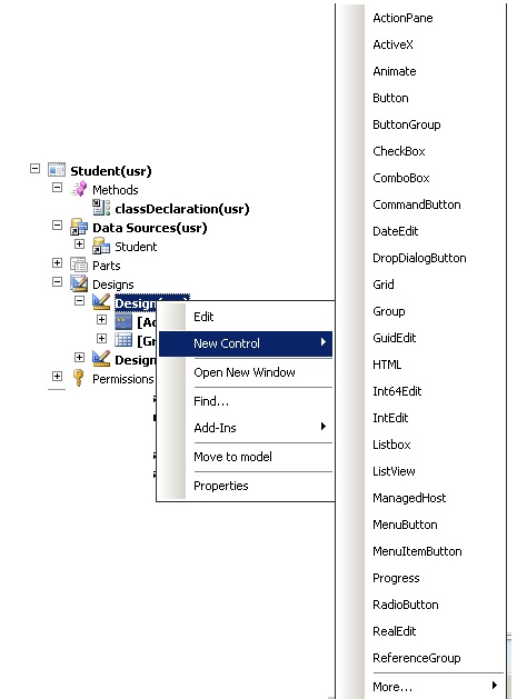
Now, the DATASOURCE has been added, its time to design the form. Expand the Designs node, and right click the design to add controls, you will have following list of controls.
Today I will give you an example of creating a simple data entry forms in dynamics ax for the student table.
After you create a table for student, you can use this table a DATASOURCE of Student form as shown bellow.
To have a better understanding I will also recommend you to go through this MSDN post as well. As you can see we have five nodes bellow the forms. Methods, Data Sources, Parts, Designs and Permissions.
We can have many methods to override at form level and data source level and at individual fields level of the datasource. I would not be able to describe about the methods in this post but hopefully I will describe few methods and their sequence in any of my next coming post.
To add the DATASOURCE you can do by dragging the Student table to the “Data sources “node of the form or by right click and add the table.
Now, the DATASOURCE has been added, its time to design the form. Expand the Designs node, and right click the design to add controls, you will have following list of controls.
In AX 6.0 we have a control Action pane, you can use the Action pane as an "Action pane strip" by setting the style property of "Action pane" as "strip". On that you can add buttons and its looks like the following,
I have kept this as simple as I can, however, this can be more beautiful by setting its properties.
The controls I am adding in our case are, Action pane strip with command button "New" and "Delete Record", Two tab pages "Overview" which contains grid and "General" which contains fields.
On the grid you can drag fields from DATASOURCE node of the form. Same for other controls, you can drag fields from DATASOURCE to any group control or tab page.
After all this you can open the form, and you can add or remove records. The form will look like this.
In my next coming posts, I will be explaining about the FORMS and DATASOURCE important methods and their sequence and when and why we use them. Keep following my posts and share your feedback as well.
This was originally posted here.

Like
Report



*This post is locked for comments