Login failed error while processing OLAP cubes
Views (4012)
I was requested to help with solving a processing error from SQL Server Analysis Services today.
While processing the engine fails to retrieve data from the Dynamics AX transaction database and throws the following error:
Login failed for user "DOMAIN\SERVERNAME$". Reason: Could not find a login mathcing the name provided (CLIENT: )"
(DOMAIN refers to the actual Active Directory Domain Name and SERVERNAME$ refers to the name of the server.
From the error it seems like the machine account is unable to login. Now in my scenario the SSAS service runs on the same server as the SQL Server Engine and the instance with the Dynamics AX database. In addition the SSAS service is NOT running using a dedicated Domain Service Account, but rather a local service account. The error then becomes sort of misleading if you read off the account name, because it is actually referring to machine account name.
The solution is simple, though.
Open the SQL Server Configuration Manager, find the Analysis Service you are using when processing the OLAP.
Open the properties and copy out the "Account name" which the service runs under. Normally this would be something like "NT Service\MSOLAP$INSTANCE_NAME" (INSTANCE_NAME refers to the name of the SSAS instance).
Now open SQL Server Management Studio, open Security and Logins. Add a new Login and paste in the Account name from previous step as the Login name.
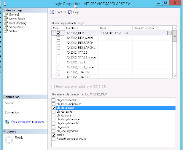
Before you save this new login, open "User Mappings" and find the Dynamics AX database you are trying to use as source for your OLAP. Tick the checkbox in front of the database name and grant the login "db_datareader" role membership.
Now save the Login and jump back to the processing step and try run it again.
While processing the engine fails to retrieve data from the Dynamics AX transaction database and throws the following error:
Login failed for user "DOMAIN\SERVERNAME$". Reason: Could not find a login mathcing the name provided (CLIENT: )"
(DOMAIN refers to the actual Active Directory Domain Name and SERVERNAME$ refers to the name of the server.
From the error it seems like the machine account is unable to login. Now in my scenario the SSAS service runs on the same server as the SQL Server Engine and the instance with the Dynamics AX database. In addition the SSAS service is NOT running using a dedicated Domain Service Account, but rather a local service account. The error then becomes sort of misleading if you read off the account name, because it is actually referring to machine account name.
The solution is simple, though.
Open the SQL Server Configuration Manager, find the Analysis Service you are using when processing the OLAP.
Open the properties and copy out the "Account name" which the service runs under. Normally this would be something like "NT Service\MSOLAP$INSTANCE_NAME" (INSTANCE_NAME refers to the name of the SSAS instance).
Now open SQL Server Management Studio, open Security and Logins. Add a new Login and paste in the Account name from previous step as the Login name.
Before you save this new login, open "User Mappings" and find the Dynamics AX database you are trying to use as source for your OLAP. Tick the checkbox in front of the database name and grant the login "db_datareader" role membership.
Now save the Login and jump back to the processing step and try run it again.
This was originally posted here.

Like
Report




*This post is locked for comments