Creating a Policy Query
Views (101)
The steps to create the policy query are as follows:
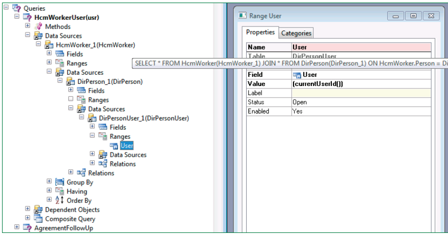
1. In the AOT, create a new query, rename it to HcmWorkerUser.
2. From a second AOT, locate the table Data Dictionary > Tables >HcmWorker.
3. Drag the table HcmWorker to the Data Souces node of the query.
4. In the property sheet of the Fields.node of the HcmWorker_1 data
source, set the Dynamic property to Yes.
5. From the second AOT, locate the table Data Dictionary > Tables >DirPerson.
6. Drag the table DirPerson to the Data Sources node of theHcmWorker_1 data source.
7. In the property sheet for the DirPerson_1 data source, set theRelations property to Yes.
8. In the property sheet for the Fields node of the DirPerson_1 data
source, set the Dynamic property to Yes.
9. From the second AOT, drag the table DirPersonUser to the Data
Sources node of the DirPerson_1 data source.
10. In the property sheet for the DirPersonUser_1 data source, set theRelations property to Yes.
11. In the property sheet for the Fields node of the DirPersonUser_1data source, set the Dynamic property to Yes.
12. Right-click the Ranges node of the DirPersonUser_1 data source,
and select New Range.
13. In the property sheet for the new range, set the Field property toUser, and the Value property to (currentUserId()).
14. Save your changes to the query.

Best Regards,
Hossein Karimi
1. In the AOT, create a new query, rename it to HcmWorkerUser.
2. From a second AOT, locate the table Data Dictionary > Tables >HcmWorker.
3. Drag the table HcmWorker to the Data Souces node of the query.
4. In the property sheet of the Fields.node of the HcmWorker_1 data
source, set the Dynamic property to Yes.
5. From the second AOT, locate the table Data Dictionary > Tables >DirPerson.
6. Drag the table DirPerson to the Data Sources node of theHcmWorker_1 data source.
7. In the property sheet for the DirPerson_1 data source, set theRelations property to Yes.
8. In the property sheet for the Fields node of the DirPerson_1 data
source, set the Dynamic property to Yes.
9. From the second AOT, drag the table DirPersonUser to the Data
Sources node of the DirPerson_1 data source.
10. In the property sheet for the DirPersonUser_1 data source, set theRelations property to Yes.
11. In the property sheet for the Fields node of the DirPersonUser_1data source, set the Dynamic property to Yes.
12. Right-click the Ranges node of the DirPersonUser_1 data source,
and select New Range.
13. In the property sheet for the new range, set the Field property toUser, and the Value property to (currentUserId()).
14. Save your changes to the query.

Best Regards,
Hossein Karimi

Like
Report
*This post is locked for comments