Troubleshooting the Microsoft Dynamics GP 2013 Web Client - Part 5
Views (2810)
Part 5 - Tools for Troubleshooting Web Client issues: Fiddler
In Part 4 of the series, we visited the Microsoft Fix It! solution which allows you to collect myriad of information about your Web Client environment configuration during a support case. Continuing with the series, I will look into Fiddler, which I briefly referenced in my article "Unable to access SnapIn config data Store" accessing Web Management Console when I was having problems with the Web Management Console application.
Fiddler is a free HTTP debugging proxy server application written by Eric Lawrence, formerly a Program Manager on the Internet Explorer team at Microsoft. Fiddler captures HTTP(S) traffic and creates trace files that can be used to analyze web traffic. It can also be used to "fiddle" with HTTP traffic as it is being sent. By default, HTTP(S) traffic, captured via the Microsoft's Windows Internet (WinINet) API, is automatically directed to the proxy at runtime, but any browser or application (and most mobile devices) can be configured to route its traffic through Fiddler.
Unlike the original version, Fiddler 2 offers support for interception and tampering with HTTPS traffic.
Now the basics...
Once you have downloaded and installed Fiddler, you are pretty much ready to go. By simply opening the application, you can begin to capture any HTTP(S) traffic running on your machine and a server you are trying to reach.
With the Web Client in particular, you will open your browser, enter the Web Client URL, typically https:///GP. You can then switch over to Fiddler to see the trace being captured.
Each entry in the list is known as a web session. Each session captures information such the Fiddler assigned number of that session, the result, the protocol used to access the content, the host (including port numbers accessed), the URL of the session, body, caching (if required), content type, and the process. You can also add a number of columns to the list. Each Fiddler number is shown with visual cues to facilitate information reading.
Fiddler can show statistical information specific to each session, by simply highlighting the session in the list and clicking on the Statistics tab on the right pane. You can get an idea of the Web Client's overall performance metrics. You can select all sessions to see the total number of requests and bytes sent and received, broken down by content type or in a pie chart. By exposing all HTTP(s) traffic, Fiddler easily shows which files are used to generate a given page: users can multi-select the number of requests and bytes transferred to get a "total page weight".
There are obviously, countless other measurements taken by Fiddler, including the powerful Timeline feature. The Transfer Timeline allows you to visualize the HTTP(S) traffic on a "waterfall" diagram. This feature has two modes of recording information: buffering mode and streaming mode.
Streaming mode ensures that HTTP responses are not buffered by Fiddler. Buffering alters the waterfall diagram, where none of the images begin to download until their containing page completes.
Since the purpose of this article is to expose you to Fiddler, I can only say go ahead and download the tool and begin to familiarize yourself with the features. Fiddler traffic is routinely collected by Microsoft Dynamics GP Support to determine whether there are issues between your browser and the Web Server preventing the proper functioning of the Web Client.
Until next post!
MG.-
Mariano Gomez, MVP
IntellPartners, LLC
http://www.IntellPartners.com/

In Part 4 of the series, we visited the Microsoft Fix It! solution which allows you to collect myriad of information about your Web Client environment configuration during a support case. Continuing with the series, I will look into Fiddler, which I briefly referenced in my article "Unable to access SnapIn config data Store" accessing Web Management Console when I was having problems with the Web Management Console application.
Fiddler is a free HTTP debugging proxy server application written by Eric Lawrence, formerly a Program Manager on the Internet Explorer team at Microsoft. Fiddler captures HTTP(S) traffic and creates trace files that can be used to analyze web traffic. It can also be used to "fiddle" with HTTP traffic as it is being sent. By default, HTTP(S) traffic, captured via the Microsoft's Windows Internet (WinINet) API, is automatically directed to the proxy at runtime, but any browser or application (and most mobile devices) can be configured to route its traffic through Fiddler.
Unlike the original version, Fiddler 2 offers support for interception and tampering with HTTPS traffic.
Now the basics...
Once you have downloaded and installed Fiddler, you are pretty much ready to go. By simply opening the application, you can begin to capture any HTTP(S) traffic running on your machine and a server you are trying to reach.
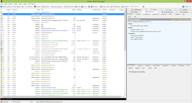
![]() |
| Fiddler Web Debugger |
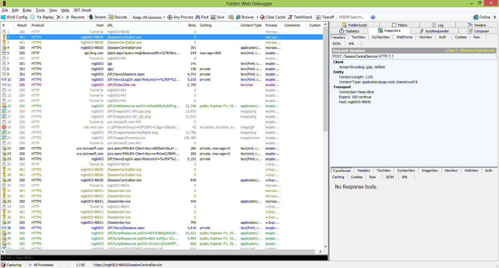
![]() |
| Web Session |
Each entry in the list is known as a web session. Each session captures information such the Fiddler assigned number of that session, the result, the protocol used to access the content, the host (including port numbers accessed), the URL of the session, body, caching (if required), content type, and the process. You can also add a number of columns to the list. Each Fiddler number is shown with visual cues to facilitate information reading.
Fiddler can show statistical information specific to each session, by simply highlighting the session in the list and clicking on the Statistics tab on the right pane. You can get an idea of the Web Client's overall performance metrics. You can select all sessions to see the total number of requests and bytes sent and received, broken down by content type or in a pie chart. By exposing all HTTP(s) traffic, Fiddler easily shows which files are used to generate a given page: users can multi-select the number of requests and bytes transferred to get a "total page weight".
![]() |
| Statistics tab |
![]() |
| Fiddler Transfer Timeline |
Since the purpose of this article is to expose you to Fiddler, I can only say go ahead and download the tool and begin to familiarize yourself with the features. Fiddler traffic is routinely collected by Microsoft Dynamics GP Support to determine whether there are issues between your browser and the Web Server preventing the proper functioning of the Web Client.
Until next post!
MG.-
Mariano Gomez, MVP
IntellPartners, LLC
http://www.IntellPartners.com/
This was originally posted here.

Like
Report



*This post is locked for comments